AIDA32 3.94.2
Скачать
| OC: | Windows XP, Vista, 7, 8, 10 |
| Лицензия: | Бесплатно |
| Язык: | Русский |
| Название: | Яндекс.Пак |
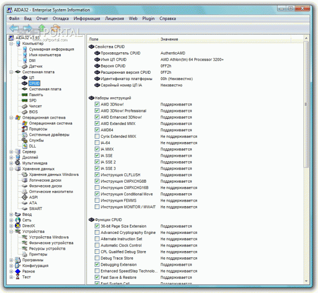
AIDA32 - профессиональный инструмент для диагностики оборудования и анализа системной конфигурации. Анализирует компьютер и выдает подробную информацию как об его аппаратной части (процессор, материнская плата, монитор и видеоподсистема целиком, диски и т.д.), так и о программной начинке - операционная система, драйверы, все установленные и отдельно автозагружаемые программы, запущенные процессы, лицензии, хотфиксы и т.д.
AIDA32 получает данные об оборудовании на низком уровне (а не только по системному реестру Windows, как большинство Win32-информеров), используя собственную базу данных (около 21 000 устройств). AIDA32 позволяет собирать информацию с удаленных компьютеров по сети TCP/IP.
Скачать
| OC: | Windows XP, Vista, 7, 8, 10 |
| Лицензия: | Бесплатно |
| Язык: | Русский |
| Название: | Яндекс.Пак |
-
Бесплатный браузер, созданный компанией «Яндекс». За основу взят движок Blink, который используется в открытом браузере Chromium. Яндекс.Браузер доступен для скачивания на официальном сайте, в наличии версии для Windows, Mac OS, Android и Linux. По итогам 2017 года обозреватель занимает второе место на рынке настольных компьютеров в Рунете. Безопасность Яндекс.Браузер оснащен технологией Protect, которая включает в себя несколько самостоятельных режимов защиты от самых разнообразны...
-
µTorrent: Популярный Torrent Клиент µTorrent является одним из ведущих клиентов для сетей p2р (peer-to-peer) и протокола BitTorrent. Ключевые характеристики: Многопоточная Загрузка и Распределение Полосы Пропускания: Позволяет многопоточную загрузку файлов и эффективно распределяет полосу пропускания для оптимальной производительности. Ограничение Загрузки/Раздачи: Предоставляет возможность установки ограничений на скорость загрузки и раздачи для более гиб...
-
VLC Media Player: Ваш универсальный мультимедийный инструмент VLC Media Player — это медиаплеер, который значительно расширяет возможности воспроизведения медиафайлов на устройствах с Windows. Он предлагает сочетание совместимости, универсальности и удобного интерфейса, что делает его идеальным выбором для просмотра видео, прослушивания аудио и потокового вещания. Поддержка широкого спектра форматов: VLC справляется с воспроизведением практически любых аудио и видео форматов без дополн...
-
LibreOffice — это универсальный набор инструментов для повышения продуктивности и управления офисными задачами на вашем компьютере. Подобно другим продуктам с открытым исходным кодом, таким как OpenOffice.org, LibreOffice предлагает полный спектр офисных инструментов. Основные возможности: Текстовый документ — аналог Microsoft Word. Электронная таблица — как Microsoft Excel. Презентация — подобно Microsoft PowerPoint. Рисование — дополнительные возможности дл...
-
qBittorrent: бесплатный и мощный клиент для работы с сетью BitTorrent Особенности qBittorrent: Интегрированная поисковая система: Программа обладает встроенным поиском, что упрощает процесс поиска и добавления торрент-файлов. Поддержка плагинов: Возможность использовать плагины, расширяющие функциональность приложения, что позволяет пользователям настраивать qBittorrent под свои потребности. UPnP/NAT-PMP: Поддержка протоколов UPnP (Universal Plug and Play) и NAT-PMP (Network...
-
AnyDesk: Удаленный доступ к компьютеру без лишних сложностей AnyDesk — это бесплатная программа для Windows, которая позволяет удаленно управлять другим компьютером. Оба устройства должны иметь установленную программу и разрешить доступ с помощью безопасных ключей. AnyDesk предоставляет доступ к компьютеру, как если бы он был вашим собственным, и является отличной альтернативой TeamViewer и Supremo Remote Desktop благодаря своей совместимости и простоте использования. ...
-
Thunderbird: Бесплатный и Мощный Почтовый Клиент Thunderbird — это бесплатная программа с открытым исходным кодом, которая предоставляет пользователям продвинутый функционал почтового клиента и менеджера новостей. Основные преимущества: Функциональность почтового клиента: Thunderbird позволяет отправлять и получать электронные письма, управлять ими и поддерживает множество почтовых протоколов, таких как POP3, IMAP и SMTP. Менеджер новостей: Пользователи могут подписыва...
-
Telegram Desktop - это десктопная версия одного из самых популярных мессенджеров, предоставляющая широкие возможности для обмена сообщениями и файлами: Обмен текстовыми сообщениями и медиафайлами: Пользователи могут обмениваться текстовыми сообщениями, фотографиями, видеозаписями, аудиофайлами и другими медиафайлами. Привязка к номеру телефона: Для упрощения использования аккаунты пользователей привязываются к номеру телефона путем отправки авторизационного SMS-сообщения. Шиф...
-
Mozilla Firefox - это популярный и надежный веб-браузер. Благодаря своим мощным функциям и пользовательскому удобству, он является идеальным выбором для всех, кто ищет быструю и безопасную среду для просмотра интернета. Основные особенности Mozilla Firefox: Быстрая и эффективная производительность: Firefox предлагает высокую скорость загрузки страниц, позволяя пользователям быстро получать доступ к своим любимым веб-сайтам и контенту. Он также эффективно использует ресурсы компьюте...
-
AnyDesk: Удаленный доступ к компьютеру без лишних сложностей AnyDesk — это бесплатная программа для Windows, которая позволяет удаленно управлять другим компьютером. Оба устройства должны иметь установленную программу и разрешить доступ с помощью безопасных ключей. AnyDesk предоставляет доступ к компьютеру, как если бы он был вашим собственным, и является отличной альтернативой TeamViewer и Supremo Remote Desktop благодаря своей совместимости и простоте использования. ...
-
Thunderbird: Бесплатный и Мощный Почтовый Клиент Thunderbird — это бесплатная программа с открытым исходным кодом, которая предоставляет пользователям продвинутый функционал почтового клиента и менеджера новостей. Основные преимущества: Функциональность почтового клиента: Thunderbird позволяет отправлять и получать электронные письма, управлять ими и поддерживает множество почтовых протоколов, таких как POP3, IMAP и SMTP. Менеджер новостей: Пользователи могут подписыва...
-
Telegram Desktop - это десктопная версия одного из самых популярных мессенджеров, предоставляющая широкие возможности для обмена сообщениями и файлами: Обмен текстовыми сообщениями и медиафайлами: Пользователи могут обмениваться текстовыми сообщениями, фотографиями, видеозаписями, аудиофайлами и другими медиафайлами. Привязка к номеру телефона: Для упрощения использования аккаунты пользователей привязываются к номеру телефона путем отправки авторизационного SMS-сообщения. Шиф...
-
MX Player – мощный видеоплеер для Android MX Player – один из самых продвинутых видеоплееров для Android с поддержкой всех популярных аудио- и видеоформатов, включая AC-3, аппаратным ускорением и удобной работой с субтитрами. Ключевые возможности: 1. Поддержка всех аудиоформатов: Воспроизведение практически любых аудиодорожек: AC-3, MP3, AAC, FLAC и других. 2. Многоядерное декодирование: Первый видеоплеер на Android с поддержкой многоядерной обработки ...
-
Discord — общайся, играй, работай! Discord — это универсальная платформа для общения, которая объединяет голосовые и текстовые чаты, видеозвонки и совместную работу. Созданный изначально для геймеров, Discord теперь используют миллионы людей по всему миру — от команд разработчиков до учебных групп и дружеских компаний. 🎤 Голос и видео в реальном времени Четкие голосовые каналы для общения во время игр, работы или просто дружеских бесед Видеозвонки с воз...
-
ReadEra — универсальная читалка для любых форматов ReadEra — это мощное и удобное приложение для чтения книг и документов в любых форматах. Без рекламы, без регистрации и с поддержкой всех популярных расширений — от FB2 и EPUB до PDF и Word. 📚 Поддержка всех форматов Книги: FB2, EPUB, MOBI (Kindle), TXT Документы: PDF, DJVU, Word (DOC/DOCX), ODT, RTF Архивы: чтение прямо из ZIP без распаковки ✨ Удобное чтение Автоматическое сохранение&nbs...
-
Grok — революционный ИИ от xAI Илона Маска Grok — это передовой чат-бот с искусственным интеллектом, созданный компанией xAI для тех, кто ценит остроумие, актуальность и нестандартный подход. В отличие от традиционных ИИ-ассистентов, Grok сочетает мощные аналитические способности с дерзким характером, предлагая не только точные ответы, но и живую, иногда провокационную беседу. 🌐 Режим реального времени Интеграция с платформой X (Twitter) — д...
-
TuneIn Radio для iOS - пожалуй самый мощный сервис для прослушивания онлайн радиостанций и подкастов со всего мира совершенно бесплатно. Особенности: более 100 000 уникальных радиостанций со всего света; прослушивание в режиме реального времени и отложенное воспроизведение; около 6 000 000 пользовательских подкастов; возможность работы с Apple Watch; лента событий в которой также отображается очередь воспроизведения; возможность добавления станций и подкастов в избранное; простой интуит...
-
Яндекс Музыка для iOS - клиент популярного музыкального сервиса для устройств Apple. С его помощью можно прослушивать онлайн музыку любимых исполнителей в высоком качестве совершенно бесплатно.Особенности: удобный поиск композиций по исполнителю, названию группы и жанру. Также учитываются предпочтения пользователя; рекомендации основанные на основе уже прослушанных и отмеченных песен; создание собственных интернет-радиостанций с возможностью поделиться ссылкой в социальных сетях и мессендже...
-
YouTube для iOS - популярный видеохостинг, получивший признание пользователей со всего мира. С обновленным интерфейсом, приложением стало пользовать еще удобнее, теперь можно пользоваться абсолютно всеми возможностями веб-версии сервиса на своем iPhone.Особенности: просматривайте контент других пользователей или выкладывайте свой; возможность проведения прямых трансляций; функции настройки качества воспроизводимого видео; возможность оставить комментарии к роликам, а также подписаться на п...




